Proto-Danksharding|レイヤー2の更なる躍進へ繋がるアップグレードの影響と考察
2023年06月01日
この記事を簡単にまとめると(AI要約)
目次
- Summary
- 導入:Dankshardingとは
- Proto-Dankshardingの概要
- Proto-Dankshardingの仕組み
- Proto-Dankshardingによる恩恵
- Proto-Dankshardingによる影響が及ぶ可能性
- 総括
- 参考記事
本レポートでは、EIP-4844こと、Proto-Dankshardingの概要について解説します。
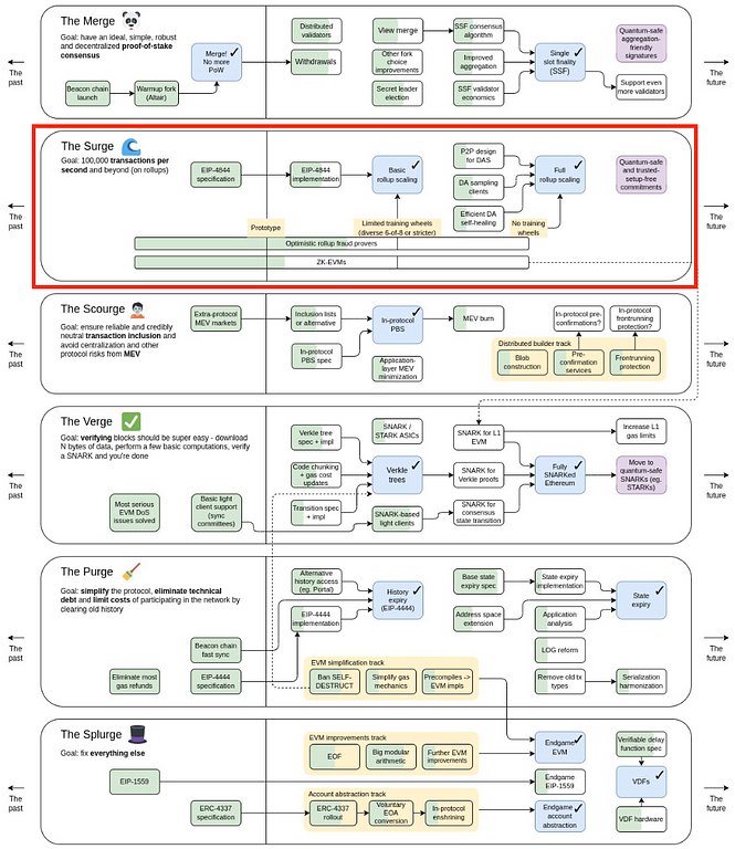
Ethereumにはさらなるスケーリングが必要とされており、その方法の一つとして将来的にDankshardingを導入することを目指しています。今回はEthereumのアップグレードのロードマップにおけるThe Surgeと呼ばれるフェーズについて深掘りするものです。
https://twitter.com/VitalikButerin/status/1588669782471368704?s=20
関連レポート:Ethereumの2023年以降のロードマップの概観
Proto-dankshardingは、Dankshardingを実現する前段階であり、Ethereumにおける重要なステップとなります。2023年4月27日(UTC)に行われたEthereum開発者会議(Execution Layer Meeting 160 #759)において、次のアップグレードCuncunにはEIP-4844を含めることが決定されました(なお、CuncunにはEIP-4844だけでなく、EIP 6780、EIP 6475、EIP 1153も含まれる予定)。
おそらくProto-Dankshardingは、2023年の下半期以降に注目を浴びるテーマとなるでしょう。
Ethereumにはさらなるスケーリングが必要とされており、その方法の一つとして将来的にDankshardingを導入することを目指しています。今回はEthereumのアップグレードのロードマップにおけるThe Surgeと呼ばれるフェーズについて深掘りするものです。
関連レポート:Ethereumの2023年以降のロードマップの概観
Proto-dankshardingは、Dankshardingを実現する前段階であり、Ethereumにおける重要なステップとなります。2023年4月27日(UTC)に行われたEthereum開発者会議(Execution Layer Meeting 160 #759)において、次のアップグレードCuncunにはEIP-4844を含めることが決定されました(なお、CuncunにはEIP-4844だけでなく、EIP 6780、EIP 6475、EIP 1153も含まれる予定)。
おそらくProto-Dankshardingは、2023年の下半期以降に注目を浴びるテーマとなるでしょう。
そこで今回は、Proto-Dankshardingの概要とその恩恵を解説し、今後どのような影響が及ぶ可能性があるのかを考察します。
Summary
- Dankshardingは、Ethereumのスケーリングを実現するためのステップであり、より安価で高速なL2の発展を促進するもの
- Proto-dankshardingは、Dankshardingの前提を整えるために行われる。主な特徴は新たなトランザクションのフォーマットと検証ルール
- Proto-dankshardingによって、L2のトランザクションのガスコストが少なくとも1/10、あるいは1/100に削減されるとする見方もある
- 高速L1チェーンなどの存在や、dYdXなどはCosmosベースのAppチェーンを独自にアプリに最適化する動きもあり、ガスコスト削減のインパクトはそれほどユーザーに大きく影響しない可能性もあり得る
- ただし、L2を主戦場としたオンチェーンゲームなどガスコストや処理速度で課題を抱えていたジャンルにはやや短期的にではあるものの飛躍の後押しとなるだろう
このレポートは有料会員限定です。
HashHubリサーチの紹介 >
法人向けプラン >
【PR】SBI VCトレードの口座をお持ちのお客さまは、
本レポートを無料でご覧いただけます。
本レポートを無料でご覧いただけます。
口座をお持ちでない方はこちら >
※免責事項:本レポートは、いかなる種類の法的または財政的な助言とみなされるものではありません。